In diesem Artikel zeige ich Dir, wie Du ereignisgesteuert eine View in VIS per Blockly Script wechseln kannst.
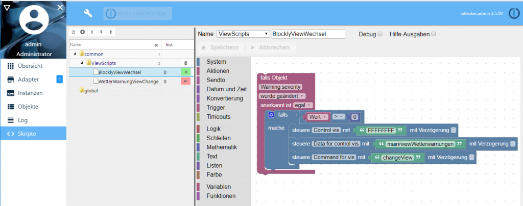
Das Skript ist relativ einfach und schnell aufgebaut. Im Trigger wird der Datenpunkt „severity“ des DWD-Adapters auf Veränderungen überwacht. In diesem Datenpunkt werden die Warnstufen von Unwetterwarnungen gespeichert. Bei einer Veränderung des Wertes wird der Trigger ausgelöst und somit das Script gestartet. Im Falls-Block wird zudem überprüft ob der Wert größer Null ist, sprich ob eine Wetterwarnung vorliegt.
Wenn die Bedingung zutrifft werden die States entsprechend gefüllt. Für das setzen der Datenpunkte verwende ich hier den Steuere-Block. Für den View-Wechsel muss dazu zunächst der Datenpunkt „vis.0.control.data“ mit dem Name der View gesetzt werden.
Im Beispiel Blockly setze ich den Wert auf „main/viewWetterwarnungen“. Der Bezeichner „main“ ist hier das Projekt „main“, der Bezeichner danach ist der der Name der View. Um die View tatsächlich zu Wechseln muss dann im Anschluss der Datenpunkt „vis.0.control.command“ auf „changeView“ gesetzt werden.
Mit diesem Beispiel Blockly Script können nun natürlich auch eigene Beispiele umgesetzt werden. So kann z.B. der Datenpunkt im Falls Objekt mit einem eigenen Datenpunkt ausgetauscht werden. Über diesen Mechanismus könnte man sich auch eine einfache Gegensprechanlage oder Klingel mit Video-Überwachung realisieren. Beim Betätigen der Klingel wechseln wir z.B. auf die View, auf der die Webcam der Haustür eingeblendet ist. Mit diesem Mechanismus können viele weitere Automatisierungen umgesetzt werden. Schreib mir doch gerne einen Kommentar ob und wie Du diesen Mechanismus in Deiner Haus-Automatisierung einsetzt.
Blockly-Script als Download für den Import in ioBroker
Blockly – Beispielscript – View Wechsel (1634 Downloads )Ich hoffe Dir gefällt der Artikel. Über Kommentare, Anregungen oder Ideen freue ich mich wie immer 🙂
