Blockly – Häufige Fragen
In dieser Artikelserie möchte ich das Thema Blockly in ioBroker näher erklären. In diesem Artikel möchte ich häufig gestellte Fragen beantworten.
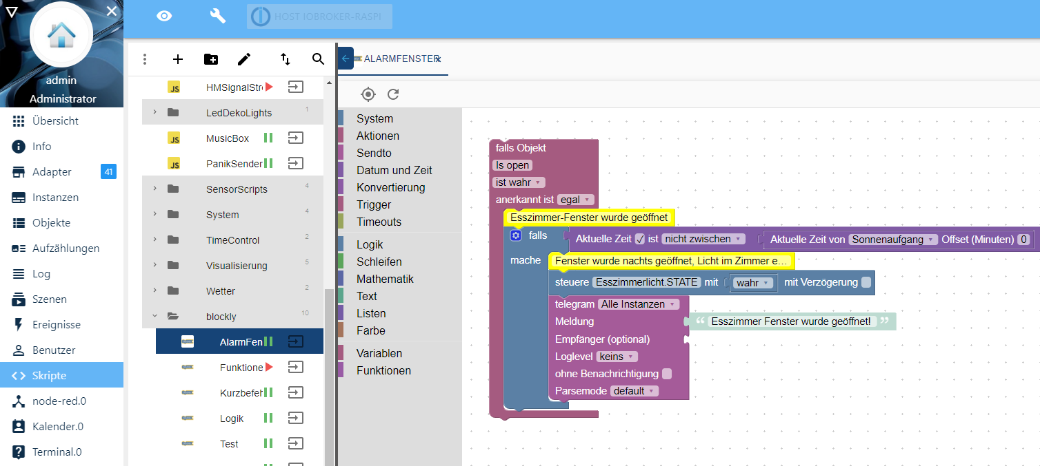
Im Artikel veröffentliche ich häufig gestellte Fragen rund um das Thema Blockly. Die Fragen und Antworten werde ich dazu in Kategorien einteilen.
Grundlagen
Wie installiere ich Blockly, ich finde den Adapter nicht?
Blockly ist kein eigenständiger Adapter, sondern ein Teil des Adapters „Script Engine“. Die Installation des Adapters habe ich im folgenden Artikel beschrieben:
Blockly – Installation und Einführung
Ich hoffe Dir gefällt der Artikel. Ich freue mich über Deinen Kommentar oder Fragen zum Thema 🙂

